# 逻辑流断点调试
在线IDE开发,提供了逻辑流的断点调试功能,类似于代码的调试功能。方便在低开开发过程中查看数据的传递和查找问题。
本文档用来描述逻辑流断点调试的使用。
# 调试步骤
设置断点
首先在逻辑流的图元上设置断点,使逻辑流在执行过程能进入断点。
![设置断点]()
开启调试
打开逻辑流的调试功能,逻辑流在执行过程则会进入调试模式。
![开启调试]()
执行调试
可用逻辑流的执行功能,执行逻辑流,此时,逻辑流在有断点的图元上会自动停住,展示数据的传递。如下:
![执行调试]()
上图可以看到,在第一个赋值图元,逻辑流进入断点,此时图元变绿色。
左边竖排的按钮,为逻辑流调试按钮,从上往下以此为:
继续按钮:相当于跳过此断点,直接到下一个断点处。
单步按钮:使逻辑流往下执行一个图元,到下个图元。
停止按钮:放开断点,关闭调试。
刷新按钮:刷新数据。
数据展示区
页面下方为数据展示区,分变量、表达式和调试结果。
变量: 变量为逻辑流中的所有变量,可在调试模式查看逻辑流的所有变量的变化。
表达式:可以用表达式来查看逻辑流中的值的变化,此处用userObject变量来展示,取出userObject变量的uniqueId属性:
![数据展示区]()
在左半区域编写表达式,然后点击左边的绿色执行按钮,即可使表达式的结果展现在右半区域。
调试结果:调试结果为结果的展示。
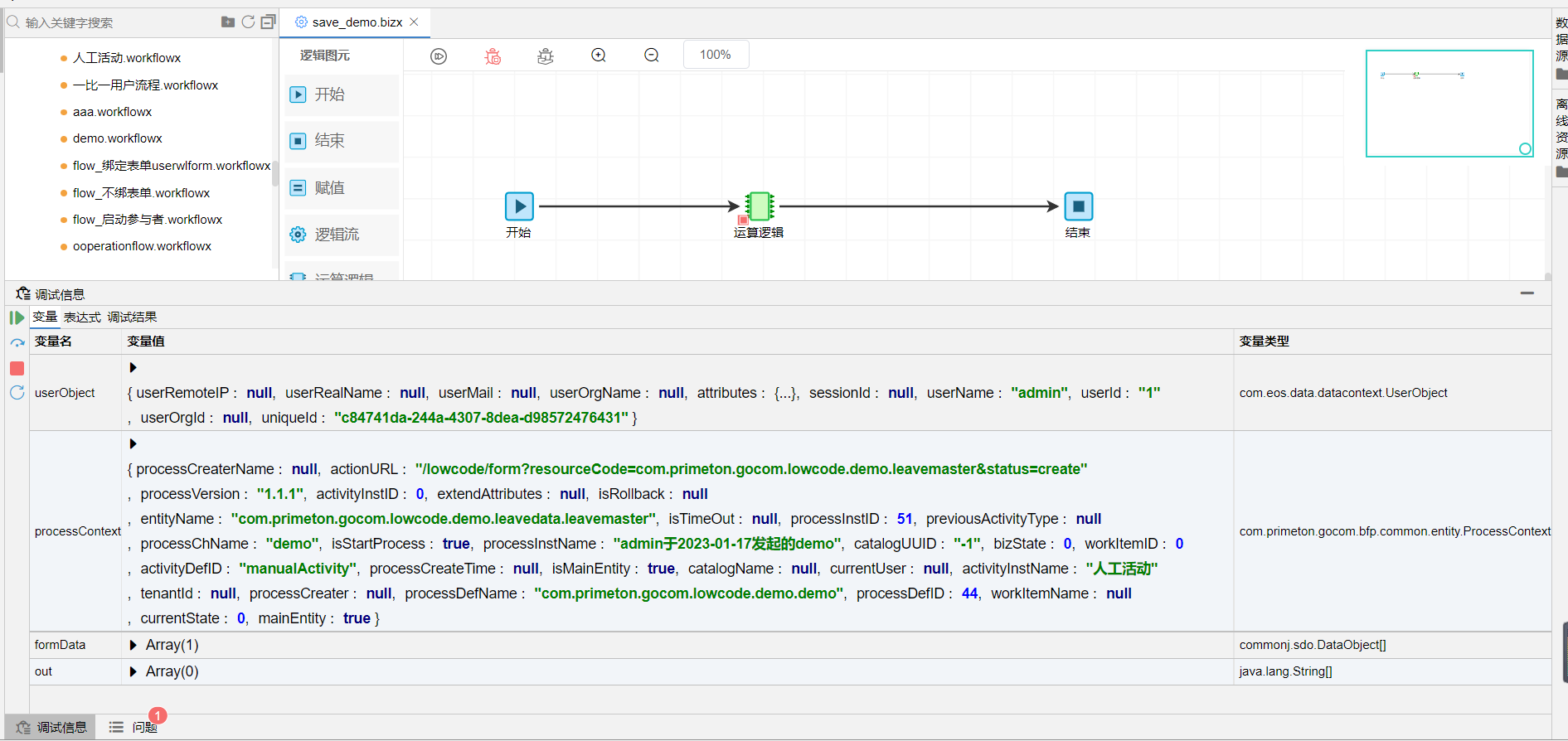
# 流程示例
以下为流程的保存业务事件所绑定的逻辑流,在流程中被触发时,数据的展示,仅供参考。

可以看到,流程事件中,总共包括三个参数,分别是userObject,processContext,formData。
userObject:用户信息,其中uniqueId就是登录的token凭证。
processContext:流程上下文信息,含有流程的所有信息。
formData:业务表单信息,即该示例中,要保存的业务表单数据。



