EOS Low-Code Platform 8 EOS Low-Code Platform 8
产品简介
安装部署
应用开发
专题场景实战案例
低代码(Low-Code)开发参考手册
高开开发参考手册
流程开发参考手册
AFCenter 使用指南
Governor 使用指南
FAQ
  • 业务组件
  • 业务字典
  • 功能描述
  • 操作步骤
  • 页面组件
  • 公告管理

# 业务组件

# 业务字典

# 功能描述

业务字典指业务化的枚举类型数据项列表。如:男、女;年、月、日等。

业务字典用在很多模块,比如应用类型、租户类型、角色管理参与者类型的业务字典,分别用在应用管理、租户管理、权限管理模块,可以在业务组件-业务字典界面操作这些业务字典。

# 操作步骤

# 字典类型列表

显示当前所有的业务字典列表,可以进行增删改查、国际化配置、导出等的自定义操作。

查询

img-business_components-01.png

新增

img-business_components-02.png

修改

img-business_components-03.png
img-business_components-04.png

删除

img-business_components-05.png
img-business_components-06.png

国际化配置

img-business_components-07.png

导出

img-business_components-08.png

# 字典类型详情(字典项列表)

显示当前某一业务字典类型下所有字典项的列表,可以进行增删改查、国际化配置等的自定义操作。

点击字典类型列表中的字典项列按钮链接,可进入当前字典类型的详情页。

查询

img-business_components-09.png
img-business_components-10.png

新增

填写表单后,点击确定并继续创建可以连续创建字典项。

填写表单后,点击确定则创建完当前字典项后退出弹框。

img-business_components-11.png

修改

img-business_components-12.png
img-business_components-13.png

删除

img-business_components-14.png
img-business_components-15.png

国际化配置

img-business_components-16.png

# 子类型页面

点击字典类型列表中的子类型列按钮链接,可进入子类型页面,在此页面可进行的操作同业务字典的操作类似。

子类型还可以有子孙类型。

img-business_components-17.png
img-business_components-18.png
img-business_components-19.png
img-business_components-20.png

# 页面组件

页面组件展示系统的扩展组件,并按照分组来展示。

左侧是分组列表,可以根据分组名来查询。

img-business_components-21.png

点击左侧底部新建分组按钮,弹框填写表单确定后可新建分组。

img-business_components-23.png
img-business_components-24.png

点击新建分组按钮右侧的省略号,可以进行导出全部组件和刷新的操作。

img-business_components-25.png

点击分组列表右侧的省略号,在弹出框中可以进行编辑、删除、下载分组的操作。

img-business_components-22.png

左侧选中分组,右侧列表展示当前分组下的页面组件,可根据组件名称进行查询。

img-business_components-26.png

点击列表中的操作列查看文档按钮链接,可打开当前组件的帮助文档查看。

img-business_components-27.png

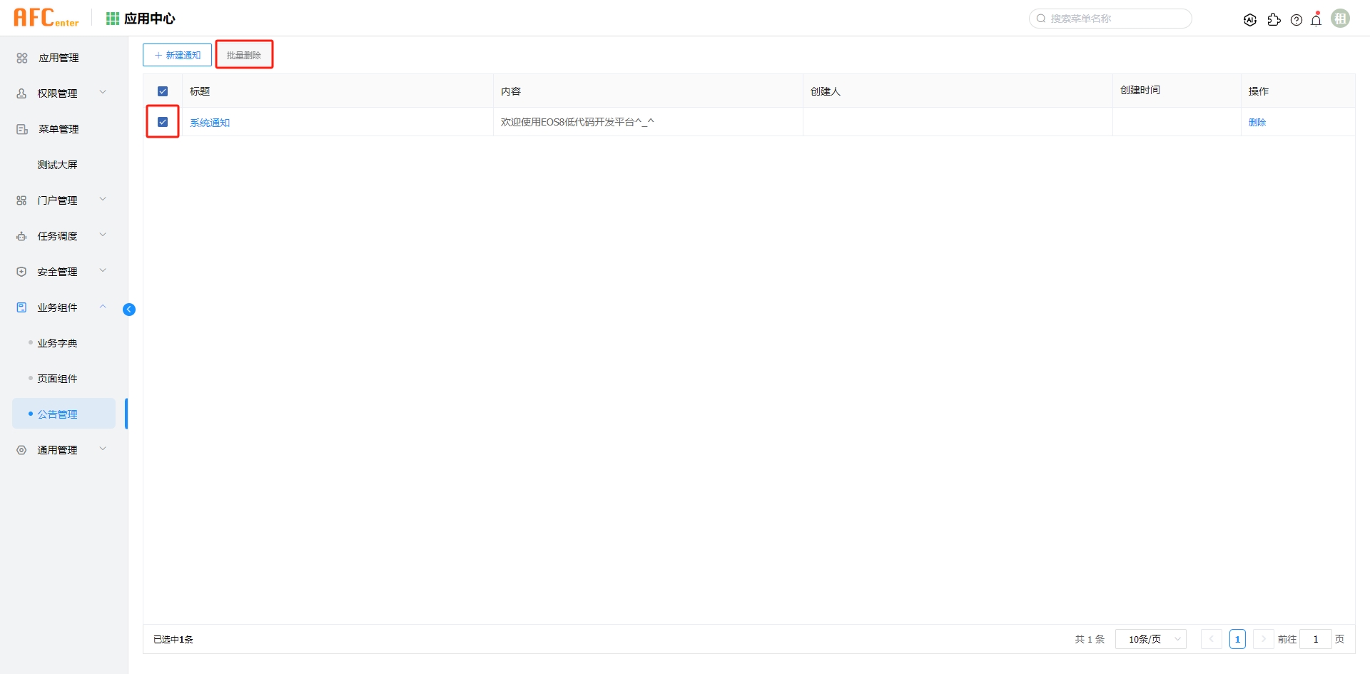
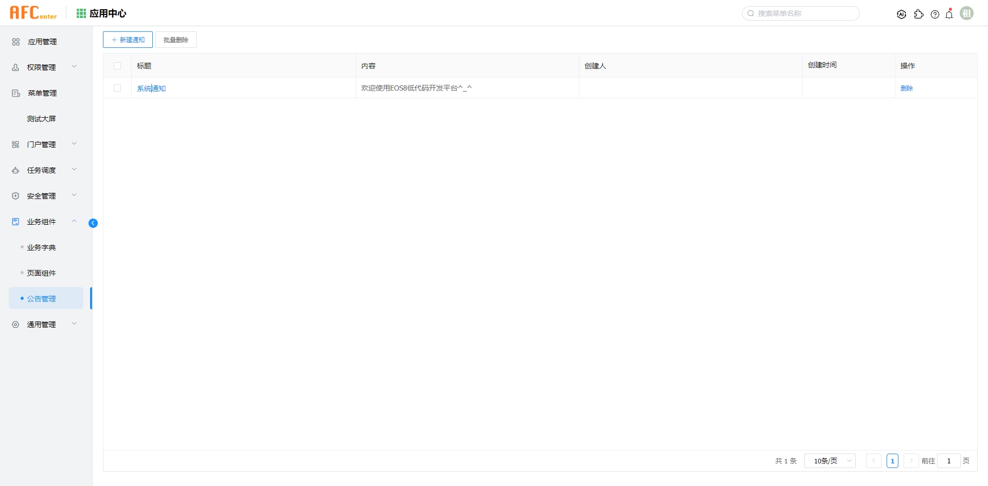
# 公告管理

公告管理页面,展示系统的公告列表,可以进行增删改查等操作。

查询

img-business_components-28.png

新增

img-business_components-29.png

修改

img-business_components-30.png

删除

img-business_components-31.png
img-business_components-32.png
上次更新: 2023/12/15上午10:34:56

← 在线用户 系统变量 →