# 多子流程不同表单场景(初稿)
# 1.场景介绍
以下图主流程回退流程为例,讲解如何在多子流程中,主流程和子流程绑定不同表单,通过父流程提交表单时创建的子表格行数生成相应数量的子流程

# 2.效果展示
# 2.1 发起主流程
根据表单提交的子表格行数生成相应数量的子流程,且主流程显示嵌套子表格的表单数据,子流程显示的是子表格的表单数据

主流程表单信息显示

子流程表单信息只显示子表格数据

# 3.实现思路
启用多子流程策略,根据迭代变量设置的数据量产生多个子流程,本次案例通过pkId_pat及pkId的使用控制主子流程对不同表单数据的显示
# 4.操作步骤
# 4.1 设置子流程
其中子流程设置的pt1、ptid设置参数可用于父流程的数据

# 4.2 子流程表单设置
其中pkId_path为固定的格式,pid为子流程设置的流程参数

# 4.2 子流程参与者设置

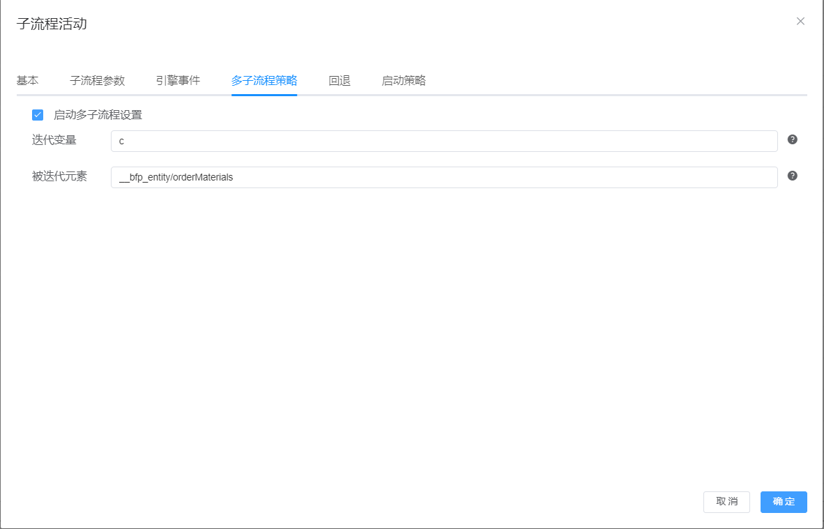
# 4.4主流程多子流程策略设置
其中__bfp_entity为固定格式,orderMaterials为子表格实体,迭代变量可自行定义,该变量名可配置在子流程参数中传入到子流程中去。

# 4.3主流程子流程参数设置
选择子流程,刷新回显子流程设置的流程参数供接收父流程数据,其中c为主流程定义的迭代变量,将c/materialType传给子流程,供子流程参与者使用,c/id为子实体的单行主键值,此处id为子实体的主键

← 多工作项驳回 多子流程多任务(初稿) →